Menü

Fenster Ordernicer Hauptprogramm (master)

Fenster Ordernicer Hauptprogramm (master)
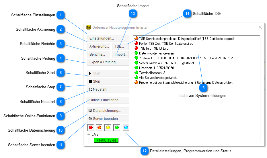
1

Schaltfläche Einstellungen

1. Schaltfläche Einstellungen
Öffnet den Einstellungsdialog zur Konfiguration der Ordernicer-Parameter.
 
2

Schaltfläche Aktivierung

2. Schaltfläche Aktivierung
Öffnet den Dialog für Lizenzeintragung und Lizenzinformation.
3

Schaltfläche Berichte

3. Schaltfläche Berichte
Öffnet den Dialog zur Anpassung von List+Label (z.B. A4) Druckvorlagen.
 
4

Schaltfläche Prüfung

4. Schaltfläche Prüfung
Öffnet den Dialog für Signaturprüfungen und GDPdU-Exporten. Nur möglich, wenn der Server gestartet wurde.
 
5

Liste von Systemmeldungen

5. Liste von Systemmeldungen
Zeigt eine Liste von Systemmeldungen. Siehe auch Schaltfläche Detaileinstellungen
 
6

Schaltfläche Start

6. Schaltfläche Start
Damit wird der Server gestartet. Der Text ist grau und nicht benutzbar, wenn der Server bereits läuft. Während der Server läuft, blinkt unterhalb der Buttons ein "Aktiv"-Zeichen.
 
7

Schaltfläche Stop

7. Schaltfläche Stop
Stoppt den Ordernicer Server. Der Text ist grau, wenn der Server nicht läuft.
 
8

Schaltfläche Neustart

8. Schaltfläche Neustart
Stoppt und Startet den Server neu.
 
9

Schaltfläche Online-Funktionen

9. Schaltfläche Online-Funktionen
Kommuniziert mit dem Cloud-Ordernicer-Server und bietet Funktionen bzw. Informationen zu Online-Funktionen wie TSE-Registrierung an.
10

Schaltfläche Datensicherung

10. Schaltfläche Datensicherung
Öffnet den Dialog zur Datensicherung und zur Bearbeitung von Nummernkreisen. Nur möglich, wenn der Server gestoppt wurde.
 
11

Schaltfläche Server beenden

11. Schaltfläche Server beenden
Beendet das Master-Programm.
 
12

Detaileinstellungen, Programmversion und Status

12. Detaileinstellungen, Programmversion und Status
Jeder Eintrag in der Systemmeldungsliste hat einen Wichtigkeits- oder Schweregrad, signalisiert durch einen farbigen Punkt. Rote Meldungen sind dabei in der Regel kritischer als orangene, diese wiederum schwerwiegender als gelbe Meldungen. Grüne Meldungen enthalten normale zu erwartende Statusmeldungen, hellblaue darüber hinausgehende Meldungen, die zur Detailanalyse verwendet werden können. Durch die Schaltflächen in den Detaileinstellungen lassen sich die Meldungen einzeln aus- und einblenden. Nach dem Start werden nur blaue Meldungen zunächst nicht dargestellt.(die Schaltfläche ist wie im Bild zu sehen nicht "eingedrückt"). Jede gelbe, orangene und rote Meldung erscheint übrigens auch im Terminal untet "Alarm".
 
13

Schaltfläche Import

13. Schaltfläche Import
Mit diesem Befehl lassen sich Gruppen- und Artikelstammdaten im XML Format einlesen. Vorhandene Artikel (Prüfung erfolgt über die PLU) werden dabei aktualisiert bzw. neue Artikel hinzugefügt.
14

Schaltfläche TSE

14. Schaltfläche TSE