Menü

Massenänderung

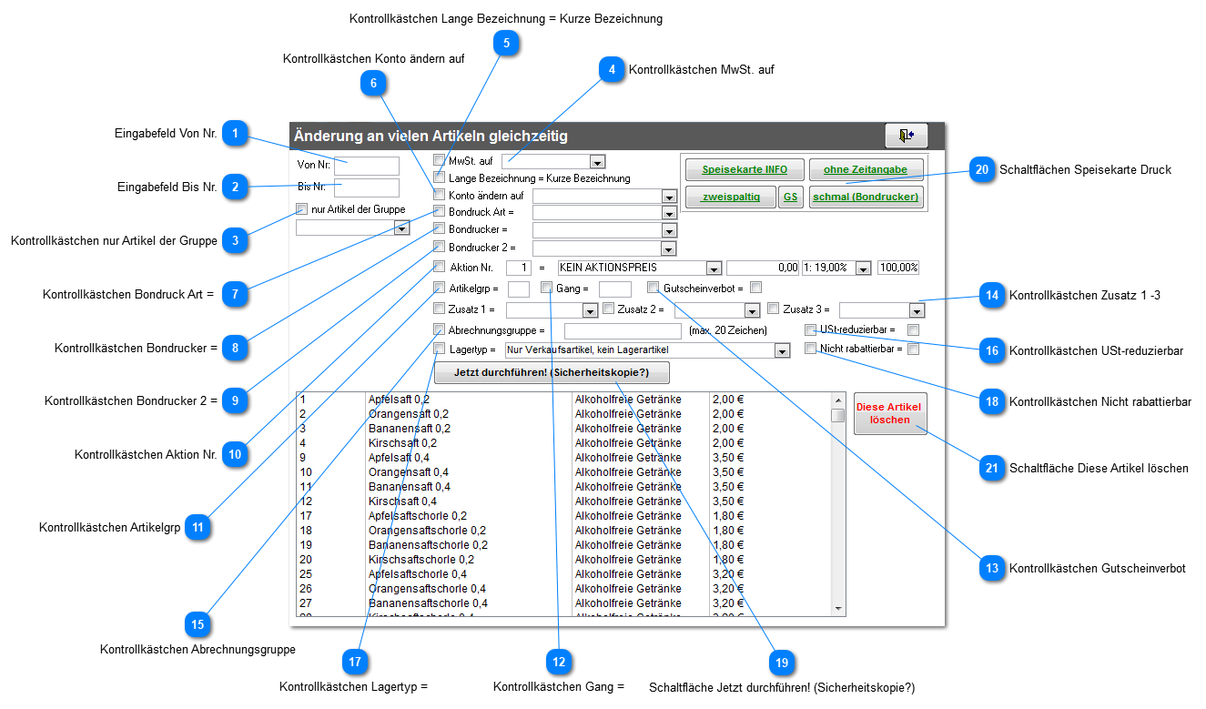
Massenänderung
Mit dieser Maske lassen sich schnell Änderungen an vielen Artikeln auf einmal durchführen.
Benutzen Sie die Funktion bspw. bei der Ersteingabe oder bei Installationen weiterer Drucker – Sie werden damit viel Zeit sparen und Fehlerquellen ausschalten. Achten Sie allerdings immer darauf, die richtigen Artikel auszuwählen! Es gibt kein Zurück! Sichern Sie grundsätzlich die Stammdatenbank, bevor diese Funktionen verwendet werden!
1

Eingabefeld Von Nr.

1. Eingabefeld Von Nr.
Gibt an, ab welcher PLU (Artikelnummer) die Änderung der Artikel erfolgen soll. Kann auch leer bleiben, dann beginnt der Bereich mit dem Artikel mit der kleinsten PLU.
 
2

Eingabefeld Bis Nr.

2. Eingabefeld Bis Nr.
Gibt an, bis zu welcher PLU die Änderung der Artikel erfolgen soll. Kann auch leer bleiben, dann endet der Bereich mit dem Artikel mit der größten PLU.
 
3

Kontrollkästchen nur Artikel der Gruppe

3. Kontrollkästchen nur Artikel der Gruppe
Ist der Haken gesetzt und eine Gruppe gewählt, so werden nur Artikel dieser Gruppe von den Änderungen betroffen.
 
4

Kontrollkästchen MwSt. auf

4. Kontrollkästchen MwSt. auf
Ist der Haken gesetzt und ein MwSt.-Satz gewählt, wird der Standardsteuersatz aller betroffenen Artikel bei der Durchführung geändert.
 
5

Kontrollkästchen Lange Bezeichnung = Kurze Bezeichnung

5. Kontrollkästchen Lange Bezeichnung = Kurze Bezeichnung
Ist der Haken gesetzt, werden die langen Bezeichner dem kurzen Bezeichner gleichgesetzt, sofern der Artikel bei der Durchführung betroffen ist.
 
6

Kontrollkästchen Konto ändern auf

6. Kontrollkästchen Konto ändern auf
Ein gesetzter Haken ändert das Artikelkonto auf das angegebene Konto.
 
7

Kontrollkästchen Bondruck Art =

7. Kontrollkästchen Bondruck Art =
Ein gesetzter Haken ändert die Bondruckart auf den ausgewählten Typ.
 
8

Kontrollkästchen Bondrucker =

8. Kontrollkästchen Bondrucker =
Ein gesetzter Haken ändert den Bondrucker auf den gewählten Drucker.
 
9

Kontrollkästchen Bondrucker 2 =

9. Kontrollkästchen Bondrucker 2 =
Ein gesetzter Haken ändert den zweiten Bondrucker auf den gewählten Drucker.
10

Kontrollkästchen Aktion Nr.

10. Kontrollkästchen Aktion Nr.
Ist hier ein Haken gesetzt, wird einer der drei Aktionspreisangaben aller betroffenen Artikel entsprechend den Angaben geändert.
Die erste Zahl bestimmt die Aktion, die geändert wird (1-3).
Nach dem Gleichheitszeichen folgt die Aktionsbezeichnung, die dann gesetzt wird.
Es folgt der Aktionspreis und danach die Aktionsmwst.
Die Prozentzahl am Ende rechnet den Aktionspreis anhand des Normalpreises aus. Damit diese Berechnung verwendet wird, darf kein Preis im Preisfeld stehen (auch nicht Null!).
11

Kontrollkästchen Artikelgrp

11. Kontrollkästchen Artikelgrp
Ein gesetzter Haken ändert den Artikelgruppenbuchstaben auf das angegebene Zeichen.
 
12

Kontrollkästchen Gang =

12. Kontrollkästchen Gang =
Ein gesetzter Haken ändert den Gang auf die angegebene Zahl
 
13

Kontrollkästchen Gutscheinverbot

13. Kontrollkästchen Gutscheinverbot
Ein vorn gesetzter Haken ändert den Haken Gutscheinverbot entsprechend dem hinteren Haken ab
 
14

Kontrollkästchen Zusatz 1 -3

14. Kontrollkästchen Zusatz 1 -3
Ändert die Zusätze jeweils bei gesetztem Haken auf die angegebene Zusatzgruppe.
 
15

Kontrollkästchen Abrechnungsgruppe

15. Kontrollkästchen Abrechnungsgruppe
Damit kann die Abrechnungsgruppe eines Artikels geändert werden.
 
16

Kontrollkästchen USt-reduzierbar

16. Kontrollkästchen USt-reduzierbar
Ein vorn gesetzter Haken ändert den Haken USt-reduzierbar entsprechend dem hinteren Haken ab.
17

Kontrollkästchen Lagertyp =

17. Kontrollkästchen Lagertyp =
Ändert den Lagertyp entsprechend der Auswahl bei allen betroffen Artikeln ab, sofern vorne ein Haken gesetzt ist.
 
18

Kontrollkästchen Nicht rabattierbar

18. Kontrollkästchen Nicht rabattierbar
Ein vorn gesetzter Haken ändert den Haken USt-reduzierbar entsprechend dem hinteren Haken ab.
19

Schaltfläche Jetzt durchführen! (Sicherheitskopie?)

19. Schaltfläche Jetzt durchführen! (Sicherheitskopie?)
Führt die gewählten Änderungen durch. Zuvor sollte die untere Liste kontrolliert werden, diese enthält die (ggf. gefilterten) Artikel, die von der Änderung betroffen wären.
20

Schaltflächen Speisekarte Druck

20. Schaltflächen Speisekarte Druck
Damit lassen sich Speisekarten in verschiedenen Formaten ausgeben. Diese werden zunächst in einer Druckvorschau dargestellt, und können dann per Strg+P (gleichzeitiges Drücken dieser Tasten) auch gedruckt werden.
 
21

Schaltfläche Diese Artikel löschen

21. Schaltfläche Diese Artikel löschen
Löscht alle Artikel der Auswahl.